Novinka v Cimco Editoru

Nyní možnost zobrazit a vytisknout více-kanálový NC Program v jednotlivých sloupcích

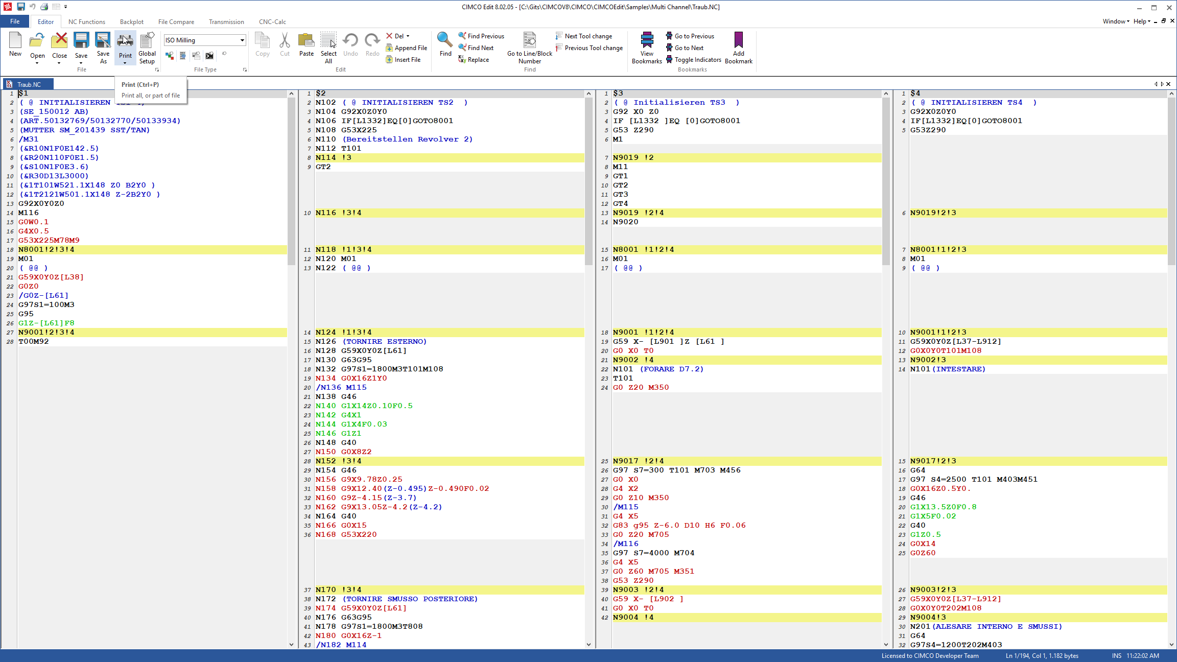
CIMCO EDIT nyní obsahuje jedinečnou možnost prohlížet a upravovat vícekanálové NC programy ve sloupcích, synchronizované a vedle sebe, aby mohli uživatelé snadno vidět simultánní procesy na vícekanálových strojích.
Pro uživatele, kteří potřebují vytisknout vícekanálové programy na papír, je CIMCO Edit nyní dodáván s plnou podporou vícekanálového tisku v režimu na výšku i na šířku.
Chcete-li tuto funkci použít, jednoduše spusťte zobrazení více kanálů v NC souboru a vyberte možnost Tisk. CIMCO EDIT nyní zobrazí standardní dialog pro tisk dokumentu podobný tomu, který je zobrazen na obrazovce.

Fotogalerie